Deborah R. Fowler
Houdini Tips and Tricks related
to lighting and rendering :
Posted 2013
Updated on Feb 17 2026
Files created by Deborah R. Fowler unless otherwise noted. Click on Picture for sample hipnc file
H21: tops example if you are running low on ram or need to write out smaller usd files for a sim testTopUsd.hipnc
You can also run this command line with this python script huskTops.py
Note: if you are using "spheres" no need to copy geometry, Karma like mantra and redshift renders points as sphere with the proper setup - points.hipnc
H21: Tiled renders and Karma - another tops example
tiled.zip contains hip file to do tiled rendering in karma both from gui (usd render rop nearly identical to the mantra example at the bottom of the page), using usd rop with husk
and most importantly with some python help to make usd work on the renderfarm (intended for doing single frames tiled)
H19 and 20: this page will be populated with mainly Redshift tips - for info on Karma see above and my overview page
H16_5 TIP: check out this excellent Mantra User's Guide in downloadable pdf from Scott Keating on the Mantra Node in Houdini 16!
TIPS:
- If in mantra PBR PBR PBR! Now use KARMA
- if you are rendering water, metal, anything reflective - make sure you have something to reflect - the env light (dome in Redshift) is a very handy method of adding an environment (trouble shooting tip - black parts of water, dull looking metal)
- (Karma uses the light mixer with attributes == data tree or
sliders) DATA TREE*** new as of H13 - easily select the
lights and objects in a spreadsheet format even when using
instance lights - it's in the data tree under light bank viewer (sample file here)
- H18 and up Solaris has a light mixer and light linker - similar capabilities to the above
- Note in H21
the X button for light linker and material linker does
not show up on float but you can still delete a material
by clicking in the same space. This screenshot is from
20.5

- Every object
container has masks for refractions/reflections etc.
which can come in handy (this is true for Redshift as well -
look under the trace sets tab)
- When using packed
primitives, you may need to check off the box for using
packed color on the shaders in Mantra, and the Redshift
instances as described on my overview Redshift page
Simple Baker - promote attribute of Cd to vertex after paint and apply simple baker
NOTE: To get the SideFX labs shelf tools select them from extra shelf tools and update then restart Houdini
Sample Files:
- Ambient Occlusion (There are other methods - please ask). Note there is an example on the documentation for the mantra node - simply use an env light with ambient occlusion option.
- Fog http://forums.odforce.net/topic/10791-how-to-make-fog-effect/ also see example below
- God Rays and
Volumetric Lighting
ignore posts about the atmosphere node and shop shader (deprecated at this point). Moving forward you can use similar techniques in mantra GodRays19.5Mantra.hipnc
Wow! Redshift does makes things super easy! Example file GodRays19.5Redshift.hipnc
I found this by helloluxx very helpful https://www.youtube.com/watch?v=kaA_wASlR1I
As well as Mark Fancher on volumetric lighting if you want to dig deeper https://www.youtube.com/watch?v=8kvcoBUVYeo&t=224s
In Redshift all you need to do is go to your ROP node and in the tab Redshift/Advanced/Volume Scatter click Enable for Volume Scatter
As long as your light has a Contribution value for Volume you will get the god ray. In the sample file I set that to 2 just to see the controls (it defaults to 1 and if you have a light you don't want to contribute to the volume you can set it to 0. Sweet! This is much less work.
When rendering volumes, to create a Redshift volumetric shader create an RS Material Builder and then delete the surface shader, tab create an rs volume and plug it into Volume and done.
-
Linear Workflow- as of H13 linear settings are default. Additional article - now we are moving to ACES (see description here)
- Motion Blur -
- Mantra check the box allow motion blur in the mantra node. Also change your geometry object to have geometry velocity blur on. To add motion_vector as an extra image plane you must modify the shader on your object to include this information using the vop node getblurP and turn off Allow Image Motion Blur
- Karma - follows the same
principles as mantra
- Redshift - see section here
- NOTE - if using velocity blur you can
control the amount of blur - see motion blur on
this page
Quality and Speed (mantra)
- Rendering
using Takes (useful but be mindful of the take you are in)
-
Reflections - how to blur in mantra
-
Rotating a Camera : - wire it to a null node and rotate the null node instead
-
Color
Variation REDSHIFT with bullet solver (recent)
Texture
Override - zip(H19) file containing
hipnc and sample textures with variation (mantra) and now
Redshift
zip(H19.5)
![]()
The key with texture overrides in Redshift is to ensure you have the correct settings on your geo (obj) container
Also at https://www.youtube.com/watch?v=m7HVGCW53VI&t=1s
Textures - click icon for a brief introduction to simple uv-ing
-
Textures - click icon for using groups and uv-ing separate faces.
- Grouping is an extremely versatile method
- Tip: Use a single material node with multiple groups
- Grouping is an extremely versatile method
-
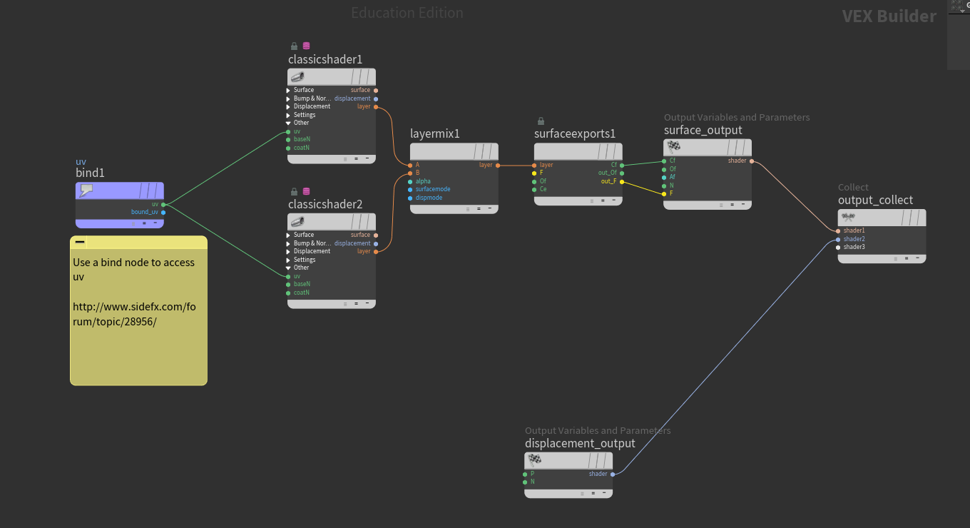
Layered Textures (layered materials with uv bind) and Network view here
-
Tiled
Render - instruction for use on our renderfarm for
tiling a still image (mantra - no easy equivalent
in Redshift - read
Toadstorm's blog) For KARMA see top of page